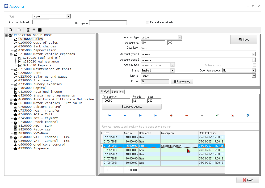
Enter budget for special events (Setup - Accounts)
You may enter budget figures for specific dates and / or periods. For example, if you need to budget 5,000.00 for a special event, on 31 May 2021 - extra sales for a special promotion sale, you may add that.
To enter budget figures for special events:
- On the Setup ribbon, select Setup → Accounts.

- Select the “Sales” account. On the Budget tab, click on the
button to create a new record. - The system date will automatically be displayed. Enter or select the date (i.e. “2020/05/31”) for the special event.
- Enter the amount for the budget (i.e. “–5000” ) in die “Amount” column.
- Enter the reference (e.g. “Sale” ) in the “Reference” column.
- Enter the description (e.g. “Special promotion” ) in die “Description” column.
- Click on the
button to save the new budget for “2020/05/31”. - Click on the Save button.
|
|
If you do not click on the Save button, any budget figures entered, or changed, will not be saved. |
