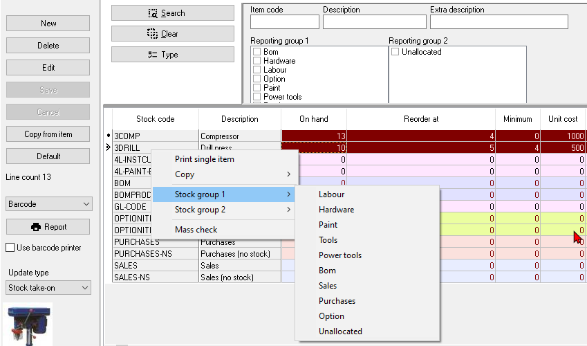
Set Stock reporting group 1/2
You may change the Stock group 1 and / or 2 for selected stock item(s).

To change the Stock group 1 or Stock group 2:
1.On the Edit → Stock items (Stock list screen) select the stock item(s), right-click on Stock group 1 or 2 context menu.
|
|
If you need to select multiple stock items, press the Ctrl key and click on each stock items. |
2.Select "Empty" or the available Stock group from the sub-menu. The Stock group 1 or 2 will change on the reports.
